我们相信这是在区块链领域创办公司的绝佳时机。与之前的周期相比,人才受教育程度更高,对该行业更有热情。2022年上半年从整个VC行业筹集了1210亿美元,正在等待部署。
原文标题:《TheYearAhead》
作者:PanteraCapital
编译:海尔斯曼,ChainCatcher
尊敬的投资者,
假设现在是2022年1月1日。想象一下,到2023年1月17日,特斯拉将下跌63%,Meta下跌60%,亚马逊-42%,PayPal-57%,Square-54%。据研究历史投资回报的圣克拉拉大学名誉教授EdwardMcQuarrie的分析,对于美国债券投资者来说,这是有记录以来最糟糕的一年:
“即使回到250年前,也找不到比2022年更糟糕的一年。”
现在,猜猜比特币会下跌多少。我想大多数人会说超过54%。
这甚至还没有说明SamBankman-Fried/FTX/Alameda对500万人犯下的真正令人震惊的罪行,以及三箭资本、TerraLUNA、Genesis、BlockFi、Celsius等知名机构的崩盘事件。
面对糟糕的风险资产宏观市场和历史性的特殊灾难,区块链的弹性令人印象深刻。

然而,这并不奇怪。Pantera在过去的三个“加密冬天”中管理着区块链基金。每个人都曾发生过灾难性事件。例如,当Mt.Gox下跌时,它占据了85%的市场份额——比今天的FTX大得多。?
区块链将改变世界。它必然会在困难重重中幸存下来。?
我相信它已经触底,我们将很快看到区块链资产继续其13年每年2.3倍的上涨趋势。
目录
1.?2022年度回顾
2.我们的2023年展望:
联合首席信息官JoeyKrug的加密货币市场展望
区块链风险投资现状,普通合伙人PaulVeradittakit
投资分析师WillReid的区块链基础设施和以太坊合并
结构安全的DeFi,投资助理ChiaJengYang
3.宣布2023年Pantera区块链峰会:2023年4月3日至4日,加利福尼亚州旧金山
一、2022年回顾?
2022年对区块链行业来说是疯狂的一年。我们目睹的一些事情:
以太坊合并,一项升级,它将以太坊的能源使用减少了约99.9%,并促进了以太币的通货膨胀——这是区块链协调方面的一项巨大成就。
三箭资本、TerraLUNA、Celsius、Voyager以及曾经交易量第二大的交易所FTX的崩盘。
增加对DeFi协议和产品的机构采用和研发投资,例如,摩根大通与新加坡金融管理局合作,首次在公共区块链上进行DeFi交易。像这样的采用也发生在公共部门,许多主要国家都在试验基于区块链的中央银行数字货币(CBDC)。
以下是2022年的一些主要亮点的回顾:

二、加密货币市场展望:联合首席信息官JOEYKRUG
回顾过去,2022年可能是加密历史上动荡最大的一年。一年中多次,我发现自己在说,“这感觉比Mt.Gox还大。”?当Mt.Gox遭到黑客攻击时,它开启了加密领域重大发展的下一阶段:过渡到更全球化的信任最小化架构,并消除支付之外的中介机构。
在实践中,像Ledger和Trezor这样的自我托管解决方案在早期就开始流行起来。他们让加密货币散户得以将资金存储在比计算机更安全的地方,而不必信任中心化交易所来持有资产。在机构方面,像BitGo这样的公司使机构也可以使用安全的多重签名解决方案存储资金,再次消除了“信任”交易所的任何需要。事后看来,这些转变似乎很小/很明显,但它们意义重大——使人们能够更安全地持有他们的加密货币。
随着以太坊和智能合约的建立,一个更重要的转变发生了。这项技术使在全球范围内进行广泛的价值转移交易成为可能,而无需信任任何个人或实体。该愿景还包括让金融系统更高效、更容易获得,并降低金融中介的成本。?
但是,这些好处仍然取决于可扩展性。当时,有少数人在谈论能够在不使用交易所的情况下交易加密货币的想法,无论是通过原子互换——一种不需要信任交易对手的方式进行的场外交易——还是通过成熟的基于以太坊智能合约的去中心化交易所(DEX)的出现。如果你快进到今天,很容易通过Uniswap和0x等DEX进行加密货币到加密货币的交易。早在2013年和2014年,这些想法在开发人员眼中只是一闪而过,他们只是在论坛上写下了一些早期想法。
分析师:Ankr攻击者窃取Ankr Deployer密钥,已停止在PancakeSwap上抛售aBNBc:12月2日消息,链上分析师Lookonchain在社交媒体分析Ankr攻击事件,指出攻击者窃取了Ankr Deployer密钥并铸造10万亿枚aBNBc发送给自己,然后通过控制密钥将1.125 BNB转入其地址作为gas费用并启动aBNBc抛售,总计兑换了4,050,500枚USDC和5,000枚BNB,然后用4,500枚BNB兑换了1,293,087枚USDC并将900枚BNB存入Tornado.Cash,之后攻击者将所有USDC跨链接入以太坊网络Celer Network和Multichain,再将全部4,684,156枚USDC兑换了3,446枚ETH,目前攻击者已停止在PancakeSwap上抛售aBNBc。由于ANKR价格大幅下跌,当前做空ANKR回报率达到53.25%。[2022/12/2 21:17:55]
历史不会重复,而是在押韵:DeFi仍是下一个加密货币周期的基础
2022年与2014年末的加密货币时代非常相似。许多与加密货币基本原则背道而驰的项目和公司都以失败告终。人们说,“加密货币已死”,但我认为这是进入该领域、开始构建严肃事物的最佳时机之一,也是将资金部署到加密货币领域的好时机。现在是黎明前最黑暗的时刻。?
虽然导致崩坏的具体原因不同,但中心化实体由于黑客攻击、因为贪婪铤而走险做非法的勾当等主题与传统金融市场一样有着古老的做派。实际的加密——比如链上、智能合约、基于协议的加密——真正缓解了这些问题,因为你不需要把所有的钱都交给一个声称“信任我们”的实体。?
但需要警惕的是,智能合约只是代码——代码是愚蠢的,计算机会完全按照设定好的去做。因此,即使不再需要信任某些中心化交易所、法律系统或任何执行该产品的东西,编写创建有风险的金融产品的智能合约仍然存在风险。如果我制定了一个允许你进行无抵押贷款的智能合约,那么如果你的贷款没有得到偿还,那不是计算机程序的错。?
有了这个免责声明,关于2022年中心化金融(CeFi)崩溃的“不同之处”的简短版本就是繁荣的加密信贷市场。三箭资本、TerraLUNA、BlockFi、Celsius、Voyager、FTX和Genesis都有一个普遍的主线:无限制地将大量资金借给风险相对较高的交易对手,要么没有提供足够的抵押品,要么没有提供足够的抵押品风险限制。
另一方面,值得注意的是,去中心化金融协议并没有崩溃。DeFi协议成功背后的原因有几个层面。从表面上看,这些协议迫使人们提供抵押品并实施积极的风险控制。极具讽刺意味的是,这些风险控制与中心化实体的控制是同一种控制,人们常说这些控制“太严密,效率低下”。他们会告诉我们,“这些协议无法像我们那样监控风险”。仅仅几个月后,我的一位朋友告诉我,其中一家公司向他提供了优惠的借款条件,而该公司正在承担破产风险。我告诉他一些类似的话,“由于这些中心化的贷方实体,下一个周期可能会破裂。他们在压路机前捡硬币。”
在软件工程中,有一句俗语:“越差越好”,意思是“能正常工作”的更简单的系统比会增加失败风险的高度复杂的设计要好。在我看来,DeFi的风险控制是越差越好哲学的一个很好的例子,但对于金融而言。我们采访过的那些中心化贷方肯定有“优雅”的系统,但他们的系统都不起作用。前一个周期中许多最热门、“最好”的增长轮都是零。一些是因为他们的业务不是真正的业务——它们只是类似于押注下行波动——还有一些是因为它们是彻头彻尾的局。?
DeFi协议在2022年运行良好的第二个关键是开放和去信任。去中心化协议不能只是说,“相信我,我去了麻省理工学院,想把一切都捐给慈善机构”。DeFi协议更像是一种“你不必相信我们”的性质,或者正如谷歌在放弃它之前所说的那样:DeFi协议“不可能是邪恶的”。协议层的唯一选择是构建一些有效的东西,一些来自第一性原则的东西,在开放的环境中,对抗理性经济参与者的匿名竞争环境,你的代码是公开的,任何人都可以仔细检查和阅读它。?
简单概括2022年的加密市场——NickSzabo说得最好:“受信任的第三方才是安全漏洞。”?
三、展望2023
展望未来,很明显,使用智能合约的基于区块链的系统将成为世界金融的正轨。真正的问题是我们如何实现,以及需要做什么努力。?
尽管目前价格较低,但我认为这个空间显然比以往任何时候都处于更好的位置。我们终于有了可扩展性解决方案,能够以不到10美分的费用进行交易。随着对以太坊和第2层的更多升级,很难不将交易费用降低到大约一美分。这很重要,因为如果费用太高,去中心化交易所就无法与中心化交易所竞争。?
与2017年相比,另一个重大的范式转变是当时开发人员基础设施几乎不存在。与之前的周期相比,现在编写基于智能合约的系统要容易得多。2017年,我是Alchemy的第一个主要用户,当时每个人都在AWS或DigitalOcean上搞乱节点基础设施。当新开发人员进入该领域时,这个问题和其他问题已经得到解决。不仅仅是节点。堆栈的每个其他领域都得到了改进,无论是测试套件还是用于捕获智能合约中常见错误的自动化工具,都为IDE提供了对Solidity的支持。
印度短视频分享应用程序Chingari推出NFT收藏品GARI Panda:3月30日消息,印度短视频分享应用程序Chingari已正式推出其NFT收藏品“GARI Panda”,目前正在SolRazr IDO Launchpad预售。GARI Panda拥有9999件数字收藏品。一半的GARI Panda NFT将通过预售方式出售,其余5000个将平均预留给SOLR和GARI社区。
Chingari将推出NFT质押功能,这将扩大GARI Panda NFT持有者的创收机会。Chingari-verse将向NFT质押者奖励其原生代币GARI,该代币已被用作Chingari上内容创作者和粉丝的激励资产。(Zycrypto)[2022/3/30 14:27:35]
如果展望下一步,有两个有趣的问题值得思考:?
1.最终状态是什么样的?
2.需要建立哪些支持性创新和公司/协议才能实现这一目标?
当然,我相信这两个领域都值得投资。?
在我看来,最终状态是去中心化金融协议和应用程序基本上解决了上面讨论的许多问题。普通人将在手机上安装应用程序,让他们可以访问DeFi,在那里他们可以在没有银行/经纪人的情况下进行金融交易,费用更低,全球流动性和市场全天候24/7运作。金融科技发展的问题在于,它好像在给一头猪涂口红,这头猪是指现有的金融体系。所以,要想真正实现加密货币的愿景,需要从头开始创建新的经济基础设施。好消息是,不少新金融系统的原始元素如今已经存在。
例如,我们已经有了货币、交易所、借贷市场等。这个宇宙中的世界看起来就像一个当你想交易资产时,你可以使用去中心化的交易所,在那里你可以访问全球流动资金池进行交易,而无需先将资产存入交易所。甚至像场外交易这样的事情——通常由HNWIs或机构使用——也可以在DeFi中进行。为什么要将钱汇到场外交易柜台并希望他们将另一个交易对退还给你?相反,OTC服务台应该能够自动向你发送一个包含他们报价的链接,只有你可以填写链接。
当你想借出或借入一项资产时,最合适的地方就是DeFi借贷协议。目前,DeFi借贷协议是为数不多的可以借入或借出加密货币的场所之一,特别是考虑到,除了少数例外,该领域许多较大的中心化借贷企业已经资不抵债。?
金融市场还有一项令人兴奋的创新,起源于称为“永续合约”的加密技术。这些使交易者能够获得杠杆敞口,就像人们可以通过期货合约获得的一样,但没有到期日。相反,利息会持续支付给需求较少的一方。?
有一些具有牵引力的去中心化永久交易所。虽然FTX的失败无疑是“永久交易所”大规模起飞的催化剂,但我认为我们需要首先建立一些使能的创新。从长远来看,这将发生在易于使用的应用程序中,最终用户甚至可能意识不到正在使用DeFi。并且非常长期的现实世界资产将存在并在链上被标记化。因此,稳定的最终状态看起来像是一个新的并行金融系统,它支持在遗留系统中可以做的一切,甚至更多。类似于互联网在内容创建方面所做的事情,加密技术可以在任何事物上创建无穷无尽的定制金融市场套件。
如何才能实现?
为了实现这一切,我认为必须解决一些问题才能使采用进一步发展。问题分为两类:?
1.增加DeFi生态系统内部和的流动性
2.让DeFi尽可能简单易用
在流动性方面,要使用DeFi获得更多机构资本,需要有更多支持直接使用以太坊的资产托管人。虽然有像Fireblocks这样的优秀解决方案,但主要问题是,从SEC的角度来看,这些解决方案中的大多数都不是受监管的托管人。一些托管人已获得联邦或州机构的特许,在加密货币领域作为受监管的托管人运营,例如BitGo,通过与MetaMaskInstitutional的合作支持使用DeFi协议,但其他受监管的托管人也必须增加对使用DeFi协议的支持。这应该会为DeFi带来更多的流动性和资本。?
增加流动性的另一种方法是聚合跨多个链、第2层和这些链上的流动性池的流动性。这些聚合器将使用户能够提交交易,而应用程序将跨多个场所、跨多个链条获取流动性,从而为用户提供最佳价格和最佳执行。要构建它,我们需要快速安全的跨链桥。迄今为止构建的许多跨链桥让我觉得很骇人听闻——不是以一种很酷的“入侵PlayStation”的方式,而是更多的是“将一些东西拼凑在一起,只有你信任才能真正起作用”。
正如我们所见,这种信任是一个“安全漏洞”。跨链问题一直是一个程序问题,在我看来应该用软件程序来解决——而不是预言机、受信任的多重签名等。解决这个问题的理想方法是使用零知识证明,一旦以太坊推出“单时隙最终性”,它应该能够非常快速地桥接到其他链。届时,汇集流动性变得更加可行。
第二组问题——DeFi的可用性问题——与流动性部分一样重要。尽管这些年来可用性有了很大提高,但一个普遍的反驳是,“网络在早期非常难用,可用性不应该成为障碍”。然而,自网络早期以来,用户对可用性的期望已经上升了几个数量级。人们期望事物易于使用。我认为需要解决三个可用性问题来加速DeFi的采用:
PancakeBunny发布攻击报告与补充计划,将补偿总计240万美元的MND代币:官方消息,DeFi收益聚合器PancakeBunny发布攻击报告与补充计划,闪电贷攻击者铸造210万枚polyBUNNY,攻击者偿还闪电贷后获利约1,281 ETH。PancakeBunny表示,将补偿在被攻击时持有polyBUNNY的所有用户,包括polyBUNNY-ETH和polyBUNNY-QUICK。
团队将验证在区块高度16933434时,持有polyBUNNY的所有钱包地址。在攻击时持有polyBUNNY的用户都将从团队的MND份额中获得MND代币。团队将向polyBUNNY持有者分发总计240万美元的MND代币作为总补偿,大致相当于攻击者获利金额。[2021/7/18 1:00:32]
1.首先是围绕钱包的用户体验问题。我和其他人一样喜欢MetaMask以及它为空间所做的一切。但它是用户下载的简单浏览器扩展,而不是具有精心设计的用户体验的强大应用程序。它的布局令人困惑,小白用户可能会不知所措,而且UI太复杂。它让我想起了iPhone之前存在的那些老式Palm或Windows手持设备。也许这里的长期答案看起来像是一种基于MPC的零售钱包。
2.第二个问题是必须用ETH支付交易费用的问题。这使得除了要发送/交易/交易的任何资产之外,还需要ETH。经济抽象的思想解决了这个问题。对以太坊的协议进行本地升级,这样就可以用ETH以外的代币支付交易费用。
3.第三个问题:越来越好的法定入口,可以在分散的应用程序(dApps)中本地集成。大众市场、类似Stripe的集成——dApps可以添加法币入口,允许用户点击几下即可购买加密货币,而且费用并不高,但目前还不存在。它需要作为一个小部件嵌入到UI中,没有人控制UI。虽然很酷,但Stripe的新加密入口产品并没有解决这一问题。
当前,这一系列问题的解决方案还需要两到三年的时间才能解决和构建。其中许多,以及它们促成的未来创新,将提供绝佳的投资机会。当它们确实得到解决时,将为DeFi驱动的下一个加密货币周期创造令人兴奋的基础。对我来说,最令人兴奋的事情是DeFi实现了一个新的开放的、全球化的、更高效的金融体系。
四、区块链创业现状
作者:PAULVERADITTAKIT,普通合伙人
关键指标
尽管加密货币价格从去年1月开始下跌,但私人市场交易活动仍在继续,至少在2022年上半年是这样。

私人市场估值往往落后于公开市场定价。与之前的熊市相比,上一次的牛市见证了消费者加密货币和其他行业的兴起,例如DAO、加密游戏、NFT和Web3创作者经济。

从上面的饼图来看,在Pantera2022年交易的行业细分中,DeFi处于领先地位,游戏/消费行业位居第二。DeFi投资主要集中在以下领域:
基础设施?(Braavos,?Waterfall)
衍生品?(Maverick,?Cega)
以结构化产品开始的机构DeFi
在游戏方面,我们专注于经验丰富的团队使用加密经济学构建有趣、引人入胜的游戏。消费者DeFi公司专注于身份(?UnstoppableDomains?)和时尚元宇宙(?Spacerunners?)等领域。在牛市期间和2022年第二季度,Pantera在资本配置方面采用杠铃策略进行投资,主要投资于初创公司的种子轮。

2022年下半年,我们一直在等待私募市场估值重置。虽然在那段时间筹款的初创公司的绝对数量有所下降,但我们看到更高比例的初创公司带着强大的团队进入市场——企业家来自Coinbase等成熟的加密货币初创公司,以及Facebook、Uber和Square等大型科技公司,以及摩根大通和高盛等传统金融机构。?
对风投来说最重要的是进入生态系统的人才的质量和数量。根据Alchemy的数据,在这个熊市期间,在其领先平台上构建的开发者数量增加了两倍:

正如我在最近关于2023年预测的博客文章中提到的那样,企业家关注的领域已经整合,这通常发生在每个熊市中。我看到了向基础设施和领域的转变,例如去中心化金融、世界资产在区块链上的代币化、开发人员工具和数据基础设施。?
FSD上线币安智能链PancakeSwap:据官方消息,FSD上线币安智能链PancakeSwap将于今日5月13日14:00 UTC 时间(北京时间22:00)开启交易。
据悉,FSD基于去中心化合成资产协议,以解决支付指令交互问题,并将所交互数据类型的数据带到链上,汽车智能召唤系统Smart summon的命令调用,以及使用权限等功能。FSD不仅限于用于交互、支付金融合约,任何指令协议都可以使用它来进行请求与应用。
FSD发行总量1000亿枚,无私募、无预挖,此次上线BSC流通数量为20%,其他部分为机构、基金会、团队所持有。[2021/5/13 21:59:59]
FTX之后,交易量已转移到Coinbase和Bitstamp等受到高度监管的交易所,以及基于DeFi的去中心化交易所。以下是过去12个月内的去中心化交易量,其中11月交易量显着上升。?

随着对信任和安全的审查,我们相信在自我监管、安全、保险和身份等领域为初创公司提供了机会。另一个与过去熊市相似的趋势是,我们预计与国际创始人相比,本地创始人发起的交易比例更高,因为重点是基础设施而不是应用程序。随着市场逐渐摆脱熊市,我们预计亚洲将出现更大份额的NFT、游戏和去中心化社交应用。由于劳动力成本、充满活力的影响者和品牌以及强大的社交移动渗透率,亚洲在应用层处于更有利的位置。??
就是现在
我们相信这是在区块链领域创办公司的绝佳时机。平均而言,与之前的周期相比,人才受教育程度更高,对该行业更有热情。已经筹集了大量资金,正在等待部署。许多新的加密VC已经出现。根据我们的经验,熊市通常代表噪音和建设分心较少的时期。此外,我们观察到机构和企业比以往任何时候都更愿意与区块链公司合作以增强他们的业务。
2022年下半年私募交易的估值下降了很多,成长阶段的估值跌幅超过早期交易。我们看到的大多数交易都在同一轮中同时涉及股权和代币。企业家应该优先确保有足够的跑道和缓冲来度过熊市并进入下一个牛市,优化合适的投资伙伴而不是估值。预计更多成熟的公司将努力实现盈利。二次交易和收购在这段时间可能会更加普遍,为员工和投资者提供流动性。?
我们相信Pantera对业务开放,并积极寻找引人注目的种子和A系列机会。我们希望尽早与我们认为可以加速互联网新经济层发展的企业家合作。
五、区块链基础设施
作者:投资分析师WILLREID
我们可以写一本小书,讲述2022年加密基础设施中发生的一切,以及2023年正在筹备中的一切。但为了简洁起见,我们将仅涵盖一些从2022年开始值得回顾的关键领域,值得为来年思考。
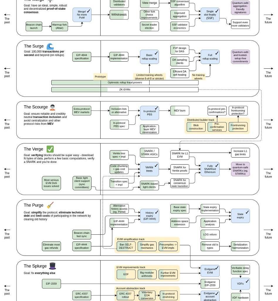
以太坊:Merge,以及“Urge”的兴起
以太坊的Merge是有史以来技术上最令人印象深刻的软件更新之一。粗略地比作在飞行途中关闭火箭飞船的引擎,2022年9月从工作量证明到权益证明以太坊的过渡使网络在经济上更具可持续性、用户友好性和环境友好性。该网络已将其通货膨胀率从每年约3.6%降低到几乎持平,改进了交易包含时间,使网络感觉与信用卡销售点系统相比具有竞争力,并减少了全国的电力消耗奥地利的,更接近圣马力诺或梵蒂冈的。
然而,以太坊的发展还远未完成。合并标志着以太坊全面扩展路线图中拐点的开始。以太坊创始人VitalikButerin在7月EthCC的一次演讲中概述了这个转折点:

资料来源:??VitalikButerin,EthCC巴黎,2022年7月
展望未来,Vitalik将以太坊的“变化最快的时期”分为6个不同的部分:TheMerge、TheSurge、TheScourge、TheVerge、ThePurge和TheSplurge。?

资料来源:VitalikButerin,推特?
开发和部署这些“Urge”所需的时间将远远超过2023年,但由于每一部分对于理解最大的加密生态系统基础层的愿景都至关重要,我们将在此处简要概述它们中的每一个:
合并:??虽然将以太坊主网与信标链合并以从工作量证明迁移到权益证明的主要和技术上最复杂的事件已经完成,但在“合并”中仍有几个有意义的升级需要执行'未来几个月和几年的路线图部分。预计将于2023年3月进行的上海升级将允许以太坊质押者撤回其质押资产,而单时隙最终性将交易确认时间从约15分钟缩短至约12秒,这是一个更长期的目标。??分布式验证器技术将为以太坊利益相关者提供关键的风险管理功能。?
声音 | 摩根大通Nikolaos Panigirtzoglou:机构入市数量现在正在上升 这最终将使BTC价格更加稳定:据EWN 6月20日消息,摩根大通的Nikolaos Panigirtzoglou指出:“加密货币交易所夸大交易量造成了一些误导,大家低估了比特币期货的重要性,市场结构可能发生了相当大的变化,机构投资者的影响力更大。BTC市场结构现在已经从2017年的零售驱动转换成为机构购买,机构入市数量现在正在上升,这最终将使BTC价格更加稳定。“[2019/6/20]
TheSurge:??这是关于扩展以太坊的交易吞吐量。目标是达到每秒100,000笔交易。为了实现如此显着的扩展,以太坊将引入一种新的交易类型,允许附加到交易的“数据块”包含大量交易数据,这些数据在交易执行时不需要访问。这些新交易的第一个实例将是“?Proto-Danksharding”,这是“?Danksharding?”的前身,它将作为EIP-4844升级到以太坊的一部分交付。?
TheScourge:?TheScourge是路线图的新成员,旨在解决最大可提取价值(MEV)带来的风险。根据Vitalik的说法,天灾应该“确保可靠、公平、可信的中立交易纳入,解决MEV问题”?。第一阶段是在以太坊网络的核心实现提议者-建造者分离。目前对协议内PBS的最早估计是在2H23的某个时候,Flashbots正在领导PBS的研发。?
TheVerge:?“FullySNARKedEthereum”旨在通过引入Verkle树来降低验证区块的成本,这是Merkle树的更高效版本,它自以太坊诞生以来就为以太坊提供支持。Verkle树也是迈向以太坊无状态客户端的第一步。这些升级将确保以太坊网络的进一步去中心化和弹性。?
ThePurge?旨在简化和性能改进。从EIP-4444开始,这将显着降低以太坊客户端存储历史数据的开销,ThePurge将执行一系列旨在促进以太坊路线图其他部分的升级,例如删除众所周知的“自毁”来自Solidity的操作码以启用Verkle树的推出,并最终将状态过期构建到网络中。
Splurge:??“解决所有其他问题”部分包括帐户抽象和可验证的延迟功能。?
那么我们可以从所有这些升级中得到什么呢?最终,以太坊正在朝着比今天的以太坊更快、成本更低、更公平、更去中心化、安全和用户友好的网络发展。随着区块链的成熟,构建在其上的应用程序将能够更有效地利用区块链技术的核心特性,而不受底层协议的限制。?
就像更高带宽的互联网连接允许在互联网早期构建越来越多样化的内容和应用程序一样,更高带宽、更安全和更用户友好的区块链应该允许类似的寒武纪应用程序和用例爆炸网络。?
Layer-2的兴盛
尽管合并对以太坊生态系统产生了许多积极影响,但降低gas费并不是其中之一,因此第2层扩展解决方案仍然是以太坊生态系统基础设施的关键部分。开发基础区块链之外的协议层是为了扩展功能集和/或解决其相关基础区块链固有的问题。
到目前为止,Layer-2在熊市中表现相对较好,有许多重要的升级,例如Arbitrum的Nitro升级和StarkWare引入递归证明,围绕zk-EVM和alt-L1的轮换为该行业提供了顺风。
自1月以来,Arbitrum的活跃开发团队增长了516%。所有StarkEx平台的累计交易量从年初的3000亿美元多一点增长了一倍多,达到7950亿美元。?
然而,该行业并非完全免受熊市的影响。??锁定在以太坊第2层的总价值下降了40%以上,从1月份的约70亿美元降至约40亿美元十二月下旬。锁定的总价值(TVL)是一种DeFi性能指标,表示一段时间内在协议中抵押或存放的加密资产价值的资本化数量。也就是说,像DAU和TVL这样的指标可能会产生误导,因为它们可以被操控,而且通常不能反映有机增长。在Layer-2发展的现阶段,更重要的重点是技术进步。需要监控的关键发展包括支持optimisticrollups的欺诈证明、在生产中工作的zkEVM、排序器和证明者的去中心化,以及与Layer-1s相比的gas减少。?
展望未来,第2层将需要与EIP-4844的实施相抗衡,这有望将汇总费用降低10-100倍。然而,生态系统同样可以从昂贵的alt-L1激励计划的结束中受益,这些计划的资金已经用完,旨在吸引用户远离以太坊生态系统。?
跟踪第2层生态系统的关键KPI将是来自非DeFi垂直领域的资金流入。随着交易费用的下降,来自游戏和NFT用例的资金流入预计将成为特别强劲的增长载体,并将成为Layer-2吸引加密原生DeFi用户以外的更多受众的能力的关键指标。?
最后,Layer-3的话题在2022年受到了广泛关注。虽然这一术语暗示“rollup解决方案上的rollup解决方案”或“rollup平方”,但它实际上包含许多可能的愿景,包括定制功能、定制rollup案例)和弱信任扩展解决方案。然而,特定于应用程序的第3层将不得不应对与建立完全独立的区块链相关的成本,因此进入壁垒可能比第3层炒作所暗示的要高。例如,一条DeFi链需要支付定序器、RPC节点、价格馈送预言机、索引器和桥接器的费用——使这条链启动是一项相当大的开销。?
总体而言,我们认为第2层空间可能是所有加密生态系统中最受关注的领域,以衡量2023年的整体加密采用和性能。我们对此将密切关注。
跨链互操作性
跨链互操作性仍然是加密领域的一个重大痛点,2022年桥接黑客攻击造成的损失超过20亿美元,占全年加密黑客攻击总数的70%以上。高级别的网桥可以分为无信任或可信。到目前为止,大多数网桥都是可信的,或经过外部验证的,但不信任或经过本地验证的网桥的兴起可能被证明是解决网桥黑客攻击问题的良方。?
IBC在2022年取得了巨大的成功,成为Cosmos事实上的桥梁,也是交易量排名前三的加密货币桥梁之一。ZK-tech的合并和最近的进步也为IBC在以太坊上推出创造了可能的途径。?
最后,由SuccinctLabs和zkBridge的团队开发的基于零知识的桥梁提供了另一种构建无信任桥梁的解决方案,并在2022年最后一个季度引起了广泛关注。两个团队都将在2022年的某个时间推出其产品的主网版本2023.
以太坊中间件
Flashbots、Eigenlayer和ObolNetwork正在为新的“以太坊中间件”领域奠定基础。
对于Flashbots来说,proposer-builder分离的推出和builder市场的发展将是2023年的重点关注领域。?
对于Eigenlayer,我们将监控其重新质押产品的推出,该产品允许重新质押ETH并扩展以太坊的基础层安全性,以在网络上提供其他服务和产品。?
对于ObolNetwork,在主网上推出分布式验证器技术(DVT)应该会促进机构质押的采用,因为ETH质押的削减风险已大大降低。我们对DVT作为基础设施的核心部分感到非常兴奋,我们认为它在以太坊生态系统中只是“需要存在”。我们迫不及待地想看看Obol团队为2023年准备了什么。?
Alt-L1s
应用链主题继续获得发展势头,Cosmos生态系统在2022年获得了特别高比例的开发人员和用户关注。像Aptos和Sui这样的新Layer-1s(L1s)提供了更熟悉的Web2开发人员体验,同时前景广阔从他们的初始启动更高的交易吞吐量。Sei和Injective等特定于应用程序的L1承诺提供更具吸引力的DeFi体验,订单簿逻辑直接内置于协议的基础层。像NEAR这样的协议继续将尖端技术直接构建到第1层——你知道NEAR已经解决了协议级别的帐户抽象问题吗?
六、“结构安全的DeFi”:安全意味着什么?
作者:CHIAJENGYANG,投资助理
我们永远无法消除贪婪犯罪者,尤其是在金融领域,但我们能做的就是削减他们作恶成功的能力。在我看来,结构上更安全的DeFi具有三大支柱:
1.作为“执行者”进行编程和编码
2.传统的法律结构和法规——法律作为“担保人”
3.市场预期是“过滤器”
传统的法律结构和法规应被视为一种良好但不完整的安全手段,并且只是实现结构更安全的金融目的的部分手段。作为去中心化技术,任何单一的、集中的权威机构都无法控制,DeFi在监管之外运作。为了取得成功,DeFi必须能够仅用代码保护用户资金——而且是在一个日益敌对、开放的全球环境中。幸运的是,没有比代码更结构化的执行机制了。
进入2023年,我们应该期望看到TradFi的最佳实践扩展到DeFi,更好的法律框架在这里会有所帮助。Cega的创始人了解如何通过结构和合同支持来支持损失,这体现了他们的TradFi背景如何让他们在DeFi世界中占据优势。由于强大的内部实践,例如要求每个做市商都使用ISDA,Cega成为建立交易对手风险管理的市场领导者。代码可以尝试成为法律,但法律和代码并不相互排斥。
作为一个行业,我们一直专注于支柱1,而忘记了TradFi在利用支柱2和3方面有着悠久的历史。加强监管将有助于提高法律确定性,但我们也知道监管捕获和依赖是不是DeFi的重点。如果我们想创造一种平衡并实现一个具有最低限度可行监管审查的世界,我们的行业必须具备通过市场对最低限度安全行为的预期进行自我管理的能力。
我的意思是避免传统金融中不会出现的行为。例如,抵押贷款不足并没有因为区块链的某些深奥方面而失败。它失败了,因为贷方愿意将WhatsApp消息作为AUM的证明。同样,TradFi的财务经理总是不得不以一些CFO未能做到的方式考虑托管服务的交易对手风险。我们还将继续看到越来越重视为各种DeFi协议的用户提供市场标准信息。更清楚地传达流动性提供者为某些流动性池承担的风险,将大大有助于创建一个更公平的系统,减少监管审查。
当前关于使用基于区块链的储备证明和负债证明的中心化交易所的争论就是一个很好的例子。构成市场的我们需要对我们交易的交易对手的最低安全行为设定预期。市场可能会期望经过全面审计的交易所作为与他人开展业务的基本案例。?
在我们看来,CeFi混淆其后端的能力只是一个短期优势,而基础设施的弱点和捷径会导致长期的漏洞。FTX失败的部分原因是阿拉米达有优惠账户。Alameda在过度杠杆化时被允许在没有自动清算机制的情况下进行交易。DeFi中没有后门或优惠。避免后门交易和甜心交易正是我们反复指出的DeFi的核心优势。
这使我们对如何思考DeFi向前发展有了一个关键的见解。DeFi是一个比CeFi和/或TradFi更具对抗性的环境。市场的这一特征意味着,尽管有许多关于黑客攻击和漏洞利用的头条新闻,但整个行业已经从这些错误中吸取教训,并永久强化其基础设施向前发展。TradFi中的最佳实践是通过规则手册或更可能是高管的记忆传递下来的,而DeFi则通过代码传递知识。
TradFi最佳实践需要融入DeFi。DeFi基础设施需要并入CeFi/TradFi。拥抱这种共生关系是进入下一阶段的关键。
DeFi的大分叉
我们相信2023年将看到受监管和抗审查基础设施的分歧。?
重要的是要记住,区块链承诺创建新的金融轨道和新的金融系统。
一直以来,人们对企业级DeFi持怀疑态度,我认为其中很多都是没有根据的。非去中心化、许可的区块链促进了金融参与者之间的现有关系,而不是创建新的关系,这与可以抵御专横的政府和中介机构的抗审查金融生态系统截然不同。
同时,这反映了区块链技术的巨大前景——通过创建一种横向技术来促进两个截然不同的建设者阵营。重要的是要记住我们为什么在这里:可信的中立基础设施对每个人都有好处,设计糟糕的有偏见的基础设施对任何人都没有好处。
首先,提醒我们在企业DeFi方面已经走了多远。正如Coinbase在其2023年报告中指出的那样,摩根大通在Onyx数字资产上的日内回购应用程序自2020年11月推出以来已经处理了超过4300亿美元的回购交易。此外,摩根大通、星展银行和SBI数字资产控股公司进行了代币化交易2022年11月通过Polygon发行货币和主权债券。这些发展意味着无论其他市场如何发挥作用,区块链都将在企业技术堆栈中占有一席之地。尽管当前市场低迷可能意味着什么,但机构仍在投资和研究DeFi。
与此同时,OFAC、FTX、MakerDAO等事件支持了对允许DeFi基础设施内的中心化妥协的怀疑。同时,我们将看到越来越多的监管打压和对许多DeFidApp和基础设施的挑战,使得构建可信中立基础设施的需求从长期稳定性问题转变为生存条件。
这两种截然不同的意识形态的分歧和发展将在市场上以很大的方式出现,对于许多不需要在牛市中面对这些潜在紧张局势的投资者来说。
2023年的关注领域:宏观影响投资组合构建
在过去的几年里,“风险偏好”的链上金融基础设施得到了发展。随着宏观环境有利于避险,我们将看到“避险”金融生态系统的发展。由于现实世界的投资组合配置保持风险规避并寻求更安全的工具,特别是在固定收益领域,我们应该期望看到更多的现实世界收益率和固定收益资产在链上增长。
当债券和现实世界的固定收益资产变得更具吸引力时,正确的反应是对此感到兴奋——一个明确的问题陈述——以及对价值链的哪一部分代表了最大的投资机会的很好的理解对于链上的真实世界资产。我特别兴奋能够按照加密解锁全球流动性的承诺进一步迈出这一步:以传统金融科技机构受限的方式为世界各地的客户提供现实世界的资产。专注于“0-1”获取金融工具而不是增量获取的公司尤其会做得很好。
正如上一个牛市是另类投资平台的催化剂一样,这次熊市也将成为新一波更安全的投资工具的催化剂。
应用程序弱点导致基础设施机会
为什么在DeFi基础设施和dApp中很容易发现这么多弱点?因为当我们从头开始构建金融系统时,我们同时也在从头构建企业及其基础设施。这至少很难说,而且充满挑战。由于缺乏可用的外部基础设施提供商,现有业务必然存在次优的基础设施组件或依赖捷径。随着市场和法规要求更好的实践,基础设施供应商将同时需要更好地支持更安全的实践。?
回到交易对手存款风险的例子,TradFi面临类似的问题,并由IntraFi等公司解决,这有助于将国库分成单独的账户,以利用25万美元的FDIC保险。随着公司意识到他们需要以同样严格的方式管理交易对手风险,我们将看到对各种类型的基础设施参与者解决先前问题的需求增加。
换句话说,正如UnionSquareVentures以不同的方式指出的那样,基础设施繁荣导致应用繁荣导致基础设施繁荣。正如他们指出的那样,我们可以在基础设施到来之前构建出色的应用程序,但有时这些应用程序会崩溃并赔钱。我们从这些经验中吸取教训,要求更好的外包基础架构并构建更安全的应用程序。我们不断投资于DeFi和其他领域更好的基础设施和更安全的应用程序。
TradFi金融科技投资的经验教训
在加入Pantera之前,我投资了新兴市场金融科技,并且一直坚信,加密投资的许多方面都类似于在相对薄弱的新兴市场投资金融科技。这些市场表现出货币化困难、需要在内部建立核心基础设施、分销和用户教育方面的挑战,大型公共和私营企业占据垄断市场份额。印度统一支付接口(UPI)周围的生态系统是其中一些挑战的一个很好的例子,特别是围绕着以UPI为基础的公司在本质上是公共铁路上获利的能力。对于房间里的TradFi人员,我总是开玩笑说抵押和MEV是新的贷款。
我从这些经历中学到的主要教训是,成功意味着建立产品路线图的强大能力,该路线图侧重于在现有市场中占据极其有价值的客户的思想份额,并且具有通过更广泛的收入流货币化的增量能力传统的创业公司。正是由于这种动态,印度出现了一些最具创新性的金融科技创业战略。
随着建立加密货币的创始人加倍努力寻找适合市场的产品,许多TradFi课程将扩展到加密货币领域。
七、2023年PANTERA区块链峰会
PanteraBlockchainSummit2023将于2023年4月3日至4日在旧金山举行。这是我们自2013年以来举办的一系列会议中的第九次峰会。
今年也是美国区块链基金行业成立10周年,从Pantera比特币基金的推出开始,我们的团队特别荣幸地召集我们的投资组合公司、合作伙伴和投资者大家庭进行一天的学习、灵感和联系。
Pantera区块链峰会2023是一项仅限受邀参加的活动,由Pantera投资团队策划,重点关注区块链行业中最重要和最激动人心的话题。我们的目标是发现有价值的见解,促进良好的对话,并赋能整个Pantera网络以推动我们的行业向前发展。我们在峰会上接待了不同背景的行业领袖,包括企业家、开发商和监管机构。
2023年确认的演讲者包括:
CFTC前主席ChrisGiancarlo
BitGo的联合创始人兼首席执行官MikeBelshe
AmirBandeali,0xLabs联合创始人
Audius首席执行官RoneilRumburg
BitOasis联合创始人兼首席执行官OlaDoudin
BradleyKam,UnstoppableDomains联合创始人
CoinDCX联合创始人兼首席执行官SumitGupta
Injective联合创始人兼首席执行官EricChen
OndoFinance联合创始人兼首席执行官NathanAllman
Cega联合创始人兼首席执行官ArisaToyosaki
Quantstamp董事总经理DonHo
您可以在此处查看2022年Pantera区块链峰会的亮点。
如果您有兴趣参加,可以在此处提交申请,我们的资本形成团队的成员将与您联系以了解是否有空。
撰写:DanSmith 编译:深潮TechFlow也许ETH超越BTC比想象中的来得更早,让我来解释为什么:比特币的目标是成为全球储备货币,以太坊的目标是成为全球数字经济的基础设施.
来自|TokenUnlocks 编译|PANews 近日,加密分析公司TokenUnlocks发布《2022年度报告》,其中回顾了2022年加密货币行业并对2023年的市场进行了分析展望.
1.VariantFund联合创始人:传媒的渐进式去中心化Web3最重要的趋势之一是社区生成传媒的兴起。粉丝们正成为在角色宇宙之上开发传媒或应用程序的共创者,或影响着内容创作的方向.
文/PaulVeradittakit,PanteraCapital合伙人;译/金色财经xiaozouNFT版税最近一直是加密社区最为关注的一个方面.
原文标题:《Aptos新年AMA:2023年Aptos将发力哪些领域?》原文来源:LoopyLu1?月?16?日晚间,Aptos?举办新年?AMA.
作者:追风Lab 用户通过Web3任务管理平台,可以在同一平台上接触并了解到多类项目,并通过做任务来获得相应奖励,如NFT、POAP、空投资格、代币奖励等,投入的成本以及风险相对较低.