采用 StarkEx 扩容引擎的四个项目(如 dYdX 和 Immutable X)不管是在成交量还是可扩展性方面都取得较大突破,同时 StarkNet 生态版图在基础设施、DeFi 和 NFT 方面也初具规模。
在扩容技术的不断迭代和演化之外,StarkWare 的生态发展也在不断完善。本文汇总了 StarkWare 生态共近 50 个项目,其中包括采用 StarkEx 扩容引擎的 4 个项目,以及基于 StarkNet 构建的 40 多个项目,并且几乎均匀地分布在基础设施、DeFi 和 NFT/游戏三个类别中,其中已有 10 多个项目构建在测试网上。
在一窥 StarkWare 生态之前,我们有必要从技术方面先对 StarkEx 和 StarkNet 进行大致了解。
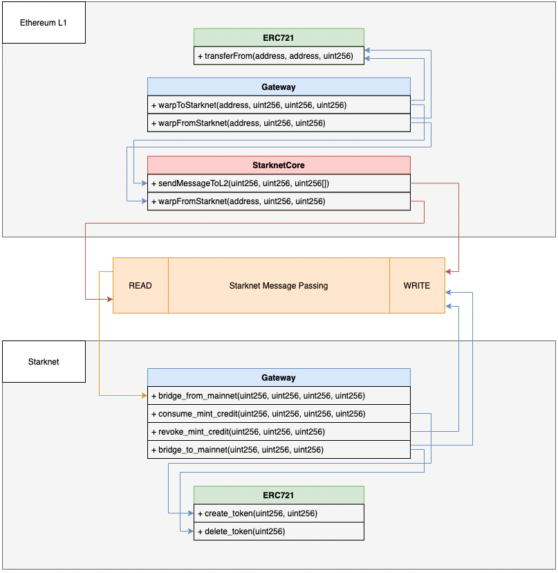
StarkEx 是基于以太坊主网构建的扩容引擎,自 2020 年 6 月上线 1.0 版本后已经迭代到 4.0 版本。运作流程为,用户先提交交易,然后再由运营商(如交易所)在链下批量处理并发送至 StarkEx 服务,StarkEx 服务验证批次中的交易并更新相关余额,以及生成一个可以证明批次交易有效性的 STARK 证明并将其发送至链上,最后,链上验证者合约接收 STARK 证明,在该证明得到验证后会在链上更新余额状态。
StarkEx 特点包括快速提款、ERC-721 和 ERC-20 支持、L2 NFT 铸币、DeFi Pooling、dAMM(分布式 AMM)、实时预言机价格流、跟踪资金等,用例可以为现货交易、衍生品交易以及 NFT 铸造等。
另外,StarkEx 还支持 zkRollup(数据在链上发布)和 Validium 模式部署(数据存储在链下)。dYdX 使用的是 ZK Rollup 模式,DiversiFi、Immutable X 和 Sorare 采用的是 Validium 模式。
StarkNet 和 StarkEx 都通过使用基于 STARK 的有效性证明来提供可扩展性和 L1 安全性,并且两者都旨在支持通用计算。
不同的是,StarkNet 是一个无需许可、通用的去中心化 ZK-Rollup,在去年 11 月份部署到主网上,支持独立部署智能合约,任何开发人员都可以在无需许可的情况下编写和部署他们的智能合约。

StarkNet 里程碑事件
相比于 StarkEx,StarkNet 用例更广,且兼具以太坊级别的可组合性以及 Layer1 和 Layer2 间的互操作性,当然也可以将 StarkEx 看作是 StarkNet 的一个复杂的应用场景。StarkWare 此前也称,采用 StarkEx 方案的应用在之后也可以考虑迁移到 StarkNet。

Cointelegraph盘点波场TRON 2022年度22大成就:1月8日消息,日前,区块链行业媒体Cointelegraph发布波场TRON 2022年度的22大成就, 主要包括:TRON DAO成为世界上最大的DAO、扩大与火必的合作、推出稳定币USDD、TRX和USDD获得更多应用场景、成为多米尼克国家公链、建成行业第二大稳定币生态系统、被评为最环保区块链、TVL规模仅次于币安以及用户帐户从6900万增长到1.32亿等。
Cointelegraph在文中称,2022年是波场TRON历史性增长的一年,全年累计新增用户6300万。作为加密行业的全球潮流引领者,波场TRON正在打造一个可以为每个人服务的生态系统基础设施。[2023/1/8 11:00:51]

StarkNet 路线图
截止 3 月 2 日,通过 StarkEx 的总锁定价值超过 11.2 亿美元,总交易笔数逾 1.2 亿笔,累计交易价值超 4520 亿美元。根据 StarkWare 的统计数据,StarkNet 上周在测试网 Goerli 上共有超 10 万笔交易,主网上有 2 千笔交易,迄今为止 Goerli 上共产生 108 万笔,主网上有 4.2 万笔交易。
如前所述,使用 StarkEx 的有 dYdX、DiversiFi、Immutable X 和 Sorare。在本篇汇总中将不再对这四个应用进行介绍.
另外,当前为 StarkEx 签名提供原生支持的钱包有 Ledger、Authereum 和 WalletConnect。


图为 ZK Daily 绘制的 StarkWare 生态图景
尽管当前 StarkNet 测试网和主网的响应和交易速度较慢,但生态版图却初具规模,Foresight News 根据 zkRollup Directory 和 StarkWare 汇总等信息共整理了近 40 个 StarkNet 生态项目,其中基础设施和 DeFi 类别中分别有 13 、14个项目,NFT/游戏类别有 11 个项目。
钱包
Argent X(热门项目,已上线)
Argent 已经发布插件钱包 Argent X,这是第一个也是迄今为止唯一一个支持 StarkNet 的钱包。Argent X 当前的用户总数超过 4 万名。Argent X 在 StarkNet 上有一个内置的水龙头,可以铸造一些测试币。
动态 | 中国知识产权报盘点2019专利领域大事件 其中一项与区块链相关:近日,中国知识产权报盘点2019专利领域大事件,其中包括“”区块链:专利布局驶入“快车道”。文章指出,区块链是近几年的科技热词。自中共中央局2019年10月24日下午就区块链技术发展现状和趋势进行第十八次集体学习后,区块链再度成为全社会关注的焦点,并登上了各大权威纸媒与电视媒体的头版头条。区块链专利领域呈现出四个特点:第一,我国创新主体开展专利布局时间较晚,但是专利申请量呈现快速增长态势;第二,中美两国是重要的市场和技术原创国家,中国偏重于国内布局,美国多边布局态势明显,区块链技术申请人分布较为分散,初创公司较多,没有明显专利壁垒以及行业领军企业;第三,针对业内非常关注的区块链的安全性、同步效率问题,我国已探索解决方案并形成一批核心专利;第四,区块链技术应用前景广阔,但部分技术难题仍悬而未决,亟需突破。[2020/1/19]


Ledger
StarkWare 在去年 11 月底称,Ledger 正在开发一个原生的 StarkNet 应用。
Torus
StarkWare 在去年 11 月底称,Torus 密钥管理解决方案已准备好支持 StarkNet。
桥/跨链
Kubri(上线 Goerli)
Kubri 是一个允许将 ERC1155 NFT 从 StarkNet 迁移到以太坊上的 NFT 铸造平台和迁移桥,当前已上线 StarkNet 测试网。


Qasr(上线 Goerli)
Qasr 是 StarkNet 上一个 Layer1 和 Layer2 间的 NFT 桥。Qasr 在 Layer1 和 Layer2 上各创建了一个网关,以及在 L2 上创建了桥接 NFT 的镜像 NFT 合约。当前,Qasr 仅允许用户将源自 L1 的 NFT 从 Layer2 桥接至 Layer1。


分析 | 交易所资金进出量全面下降 市场将迎来变盘点:据合约帝交易所链上转账报告显示,截至北京时间7月24日18:00,今日BTC流入交易所15522个,较昨日下降29.2%,流出交易所21563个,较昨日下降13.39%。今日ETH流入交易所299081个,较昨日下降16.34%,流出交易所317349个,较昨日下降11.27%。合约帝入驻实盘分析师天启资本分析认为,持续多日的震荡行情依旧接近三角区间的末端,随着交易所资金进出量和成交量的全方位下滑,近日市场将要迎来变盘点。[2019/7/24]
Orbiter Finance(已支持 Goerli)
跨 Rollup 桥 Orbiter Finance 表示正在增加对 StarkNet 的支持,目前支持 Goerli 测试网。
Suez(上线 Goerli)
Suez 允许用户将 ETH 迁移到 StarkNet 生态中,还提供 StarkNet 内转账和提款功能。


不过,由于 StarkWare 的代币桥也即将上线测试网,因此,Suez 决定会逐步关闭其桥功能。Suez 表示将很快宣布其下一个项目。
其他
Alchemy
区块链开发平台 Alchemy 和以太坊 Layer2 扩容开发团队 StarkWare 在本周达成战略合作,Alchemy 将支持以太坊扩容方案 StarkNet。通过此次合作,StarkNet 预计将有更多的开发人员能够使用 Alchemy 的全套专有平台基础设施技术开始在链上进行构建。
Voyager
StarkNet 区块浏览器 voyager.online 由以太坊客户端 Nethermind 构建。
Warp
Nethermind 团队正在开发 Solidity-Cairo 转换器 Warp。StarkNet 本身并不支持 EVM。
Figment、Chainstack 和 Infura
StarkWare 此前表示,在 StarkNet 全节点可用后,API 服务将由 Figment、Chainstack 和 Infura 提供。
Swap
JediSwap(热门项目,已上测试网)
JediSwap 是 StarkNet 上无需许可且可组合的 AMM 协议,由 Mesh Finance 社区构建,已上线 StarkNet Goerli 测试网,当前可以测试兑换和添加流动性功能。
雅虎财经2018年2月7日加密峰会盘点:
1. 摩根大通区块链负责人Farooq:区块链将从根本上改变商业的运作;数字货币必须解决问题。
2.Blockchain CEO:数字货币最厉害之处,就是在与任何国家无关的情况下成为金融体系的一部分。
3.DCG(数字货币集团)创始人Barry Silbert:大多数币种没有真正的实用性;希望未来让DCG上市。
4.Fundstrat Global Advisors联合创始人Tom Lee:数字货币市场不仅仅是个“十年的故事”,它将持续存在30年。数字货币市场像新兴市场。如果相信区块链,那就必须相信比特币、以太坊以及所有的公链。
5.Indiegogo股权众筹和加密货币投资负责人:最终将需要与监管机构来一次有意义的、权威的对话。
6.Chain联合创始人兼CEO Adam Ludwin:人们其实希望对数字货币进行监管;以加密方式上发行传统货币以后将是这个领域中的很大一部分。
7.瑞波CEO:瑞波超过50%合作金融机构为日本公司,瑞波币将在3-5年内成功;长期看好比特币,认为比特币不会灭亡,但也不会解决付款问题。
8.Goodwin Procter律所合伙人Grant Fondo:不管某个项目看起来有多好,别把鸡蛋放在一个篮子里。
9.数字商会总裁Perianne Boring:数字货币投资者需要做好研究,同时要有批判性思维。[2018/2/8]
流动性提供者可以在所有交易中赚取 0.3% 的费用,具体与其在资金池中的份额成正比。
目前,JediSwap 贡献者正在设计代币经济模型,还未定稿。简要来说,代币可能会参考 Curve 代币经济学,奖励对象应该会包括 Curve 社区、早期支持者等,感兴趣的用户可以自行查看研究。
mySwap(热门项目,已上测试网)
mySwap 是 Starknet 上的一个 AMM 协议,也已上线 StarkNet Goerli 测试网,页面相对简洁。目前可用测试币进行兑换和提供流动性。

ZigZag(热门项目,已上测试网)
ZigZag Exchange 是一个基于 ZK Rollup 的订单簿 DEX,最开始构建 zkSync 上,近期将 alpha 版本 Mammoth 池部署至 StarkNet Goerli 测试网。
ZigZag 在去年 10 月份获得 10 万美元赠款,并在 zkSync 1.0 上启动初始交易对。
LayerSwap
LayerSwap 是一个可以将加密货币从 CEX 桥接到 Layer2 的项目,目前已准备好在 StarkNet 上启动。
Starkswap
Starkswap 也是基于 StarkNet 的 AMM 协议,将于今年第一季度在 StarkNet Alpha 测试网上启动。Starkswap 当前还处于产品开发阶段。
2017年盘点 纳斯达克五个涨幅超过200%的比特币相关股票:1、Overstock.com(纳斯达克股票代码OSTK),涨幅214%;2、迅雷(纳斯达克股票代码XNET),涨幅310%;3、Bitcoin Investment Turst(纳斯达克股票代码GBTC),涨幅1167%;4、First Bitcoin Capital Corp(纳斯达克股票代码BITCF),涨幅1624%;5、Bitcoin Services Co.(纳斯达克股票代码BTSC),涨幅19275%。[2017/12/19]
借贷
Aave
此前,在 Starkware 上推动 Aave 生态系统的提议得到了 Aave 社区的大力支持,被提议分两个阶段进行,阶段一为 Aave 和 Starknet 社区构建有价值的东西,阶段二可能将 Aave V3移到 StarkNet。
今年 2 月份,关于「Aave <> Starkware 第一阶段」的提案获得通过,该提案建议构建 aTokens 桥,即,用户通过 CEX 或其他服务进入 StarkNet,只需在 StarkNet 上购买 aToken 等价物,即可在 Aave 以太坊上存款。
zkLend
zkLend 是建立在 StarkNet 上的 L2 货币市场协议,提供两种解决方案,一种是针对机构客户的以合规为中心的方案,另外一种是针对 DeFi 用户的无需许可服务。zkLend 目前还未上线,联合创始人 Brian Fu 在彭博、渣打银行等有 15 年工作经验。

另外,zkLend 还在官网公布了代币模型,具体如下:

xBank
xBank 是一个基于 StarkNet 的、去中心化的非托管流动性市场协议,可为贷方管理存款,并为借方提供贷款,同时进行适当的风险管理。
xBank 计划在 2022 年 3 月份推出,未来几周内会公布白皮书和项目详细信息。
Launchpad
ZkPad
ZkPad 是 StarkNet 上的首个 Launchpad,并且收到了 StarkWare 的赠款,会在 2022 年第二季度初发布。
稳定币
Maker
StarkWare 此前向 MakerDAO 提交了在 StarkNet 上实施 Maker 议的讨论提案,目正在构建 DAI 桥,之后将在 StarkNet 上启用 DAI 铸造。

Banxa
Banxa 提供数字资产支付解决方案,支持多个 Layer2 网络的法币购买活动,包括 StarkNet、Polygon、Arbitrum、Optimism、zkSync、Loopring 等。
Serity
Serity 是一个用于合成资产的 DeFi 2.0 协议,由三部分组成,分别为由协议控制价值 (PCV) 支持的稳定资产、由收益支持的合成资产以及构建在 ZK rollup 上的交易所。
原生平台代币 SER 是由一篮子储备货币支持的稳定资产,允许用户通过单向代币联合曲线铸造,用于在抵押债仓(CDP)抵押头寸以铸造合成资产,抵押率为 120% 左右。
Serity 将逐步去中心化。另外,Serity 交易所将在 StarkNet 上为铸币者和交易者提供现货和衍生品交易所。
Yagi Finance
Yagi Finance 是 StarkNet L2 上的一个管理员网络,可自动执行协议操作。Yagi 上有三个参与者,分别为任务创建者(需要定期调用的智能合约)、自动化管理员(执行自动化)以及用户。
由于 StarkNet 交易目前是免费的,因此 Yagi 自动化也免费开放给用户使用。当 StarkNet 之后引入 Gas 费时,将使用建议的费用模型。
Sandclock
Sandclock 是一个多链 DeFi 协议,提供存储、捐赠、投资和消费服务。用户可创建投资组合,其余由 Sandclock 管理。
Sandclock 团队成员表示,该项目将部署至 StarkNet,以及使用 Aura Protocol 引擎,不过关于 Aura Protocol 的细节还尚未公布。

NFT 市场
Mint Square(热门项目,已上测试网)
Mint Square 当前在 StarkNet Goerli 测试网上支持 NFT 铸造,并且已经集成了 NFT 制作和可组合系统 briq 的 NFT 系列。

Oasis(热门项目,已上测试网)
Oasis 是一个由 StarkNet 提供支持的 NFT 市场,已在 StarkNet 测试网上运行,功能相对完善,当前支持 NFT 铸造、购买、出售和报价功能。

NFTflow
NFTflow 是一个用于在 StarkNet 上为非流动性 NFT 创建流动市场的平台。
用户将他们的 NFT 存入 NFTflow vault 并铸造一个 ERC20 代币(vToken),该代币代表对 vault 内任一资产的认领权。vToken 还可用于从 vault 中赎回特定的 NFT。另外,vToken 还能通过 SushiSwap 进行直接兑换。
NFT/游戏
briq(热门项目,已上线测试网)
briq 是一个由 briq 基本元素组成的 NFT 制作和可组合系统,允许用户用多个 briq 拼接更复杂的结构(Set,NFT 形式),也可以将这个 Set 转给他人。拼接过程中可以进行移动、更换颜色、堆积等活动。另外,用户还可销毁 Set 来获取 briq,来构建新的东西。
briq 是由 Sylve 和 wraitii 最早于去年 10 月份以太坊 Lisbon 黑客松期间开始研究的这个项目。此前短暂上线主网,但考虑到主网成本高又关闭,目前可在测试网测试。briq 还在探索添加更多功能,包括将 NFT 集成在不同的游戏或元宇宙中,以及在不同的市场中上架 briq NFT 等。

交互方式为,在页面连接 Argent X 钱包,并认领 1000 Briq,然后用这些 Briq 来搭建任何东西,并将其铸造为 NFT。
Bitmap Box
Bitmap Box 也是由 StarkNet 提供支持的链上积木游戏,目前上线测试网。用户可以在 Editor 页面中用积木组装自己独一无二的作品,可以选择将作品出售,还可将其作品发送至 Layer1 并用作推特头像。

当然,与 briq 类似,Bitmap Box 也可与许用户拆除组装好的作品获得积木。
Dope Wars
Dope Wars 上一个受嘻哈文化启发的「边玩边赚」游戏元宇宙项目。Dope Wars 在 2021 年 9 月份公平铸造期发布 8000 个随机的限量 NFT 捆绑包(免费),此后的转售版税为 5%。游戏内代币 PAPER(ERC-20 形式)最初是通过每 Dope NFT 12.5万个可认领数量分发的,且每个地址只能认领一次。
Dope Wars 团队正在 StarkNet 上推出 P2E 游戏。
GoL2(已上线测试网)
GoL2 是一个基于康威生命游戏(Conway's Game of Life)的项目,已经在 StarkNet 测试网上上线。用户可以进化游戏以获得积分,然后为细胞赋予生命并改变所有人的进程。

Influence
Influence 目前是一款以太坊上的太空策略游戏,目前正在向 StarkNet 过渡。

Influence 路线图
Loot Realms(热门项目)
Loot Realms 最初是一个 Loot 衍生项目,现计划将游戏迁移至 StarkNet,将在 2022 年第二季度在 StarkNet 上发布 Alpha 版,以构建 Lootverse。
在 Lootverse 中,Realm(土地所有者和领主)是这个世界的地主,他们通过链上袭击和掠夺游戏 Settling 对资源发起战争、结盟和获取资源。每个 Realm 包含 Lootverse 中 22 种不同数量资源的组合,包括地区、城市、河流和港口等。

Phi Land
Phi Land(φ Land)在 ETHGlobal NFTHack 2022 中在最佳利用 ENS 的项目中获奖。该项目将为任何拥有 ENS 地址的人生成一块原宇宙土地。另外,用户还可以根据其链上活动数据认领各种各样的物品,然后将这些物品放置到其土地上。

The Ninth
The Ninth 是 StarkNet 上的一个元宇宙游戏,目前还未上线。游戏玩法包括土地购买、升级和质押等。

Snapshot
治理聚合平台 Snapshot 在今年 1 月份表示,将在二季度上线基于 StarkNet 的无信任执行链上投票框架 Snapshot X,目前正在与 StarkWare 团队合作开发。
Snapshot X 将允许 DAO 以完全无需信任的方式在链上执行交易,而无需依赖任何人工或预言机输入。所有与投票相关的计算都将在 StarkNet 上完成,然后将控制在以太坊上的执行。
也就是说,空间设置、提案和投票将在 StarkNet 上链上发布和验证。该框架将完全无需许可,任何人都可以在链上与其进行交互,而无需通过 Snapshot 客户端。
Zorro Protocol
Zorro Protocol 是一个 Web3 人格性证明协议,最初会在 StarkNet 上运行,目前仍处于初步开发阶段。Zorro 认为,当前在治理投票、二次融资、空投等活动经常会遭到女巫攻击,多个地址的所有者可能是同一用户,而 Zorro 就是来解决这一困境的。
区块链中,各个项目需要解决的是「点」与「链」的复杂问题,数据烟囱、信息孤岛、业务孤岛成为众多项目方的巨大障碍。在区块链网络中,中台不仅是思维的创新,更是技术创新.
Mirror.xyz是什么? Mirror.xyz当前是一个主要用来发布文章的平台,结合 DAO、Web3、NFT.
作者:Walter,Web3 investor推特@Walter_JCHuangRSS3是一个结合区块链技术,衍生于RSS协议的下一代数据分发协议,具有灵活、高效、可扩展和去中心化等特点.
来源:?老雅痞(微信公众号ID:laoyapicom)全球社交网络巨头的崛起赋予了他们集中式滥用用户数据、侵犯用户隐私和实施守门人审查的权力.
Spotify计划采用区块链技术和NFT,致力于通过在流媒体活动中添加NFT技术来增加艺术家的收入。Spotify本次的行动可能会给音乐和Crypto行业带来热情.
2022年1月18日Multicoin Capital宣布和Jump Crypto一起领投Metaplex 4600万美元的战略投资.