本文由EigenLabs译制,原文作者ZhenYuYong。请点击阅读原文获取文章英文原版内容,EigenTeam将持续为您输送区块链最新干货,请您持续关注!Enjoy~
随着区块链和其他加密用例的激增,私钥在经济等方面被赋予更多价值。随之而来的是密钥管理的重要性不断上升,目前,已经有了多个密钥管理系统。本文将进一步深入探讨密钥管理的几个问题及密钥管理系统的取舍方案。
01基于用户设备的密钥管理
这几乎是管理密钥对的最基本方式——将其存储在用户的设备上。设备包括他们的浏览器、桌面、移动设备或硬件钱包/账本。这是目前在钱包上管理私钥的最常见方式,但它有几个缺点。首先,大多数用户并不熟悉密钥和助记词管理方法。此外,标准密钥管理在安全性和冗余性以及便利性三者之间需要有所取舍。这就有了其他管理方案
ETC官方:PoW是我们唯一允许最大限度去中心化和抗审查网络的共识算法:ETC官方发推特称,最终,PoW是我们所拥有的唯一允许最大限度去中心化、无需许可、和天然抵制权力集中的抗审查网络的共识算法。[2020/9/24]
02托管式密钥管理
受信任的第三方代表用户管理私钥,并在登录时将私钥返回给用户.
03密码管理模型
密码管理模型使用用户提供的容易记忆的密码来加密客户端生成的密钥,然后将这些加密密钥和密码散列存储在服务器上。密码管理模型是指,通过用户设置的密码口令在客户端对私钥进行加密,他们再将加密后的私钥和密码哈希存储在服务器上。

朱民:我们要打的是5G物联网之战和区块链之战:9月9日消息,清华大学国家金融研究院院长、国际货币基金组织(IMF)前副总裁朱民在2020 亚布力论坛夏季高峰会开幕式上作了主题演讲。朱民表示:“国际竞争格局变得越来越尖锐,从4G、智能手机走向5G和云计算,我们正好处于这个过渡中,还没有到5G和云计算,下一仗已经过来了,那就是5G的物联网,物联网和区块链技术的发展。现在我们要打的是5G物联网之战和区块链之战,这是未来之战,是改变整个经济和整个结构的数字化之战。所以我们的策略是什么?国家的策略就是在这次疫情中,通过刺激经济拉动科技,所以要加快新基建。”[2020/9/9]
当用户登录时,他们向服务器提供用户名/密码哈希组合,检索并在本地对密钥进行加解密。尤其方便的是,该模型允许用户使用任意设备去访问其密钥。密码管理模型的非托管性使得我们在使用该模型时仍需要做出取舍。由于是用密码加密用户密钥,因此该模型也会遭受与传统密码系统相同的暴力/彩虹攻击。任何能够访问密码哈希/加密密钥的攻击者都能够重复尝试破译用户密钥。对于带有符号、字母和数字的密码,破解6字符的密码组合需要34秒,而8字符需要1-2天。此外,还可能拒绝访问加密密钥,从而导致审查的麻烦。
声音 | 百度尹世明:区块链等新的架构赋予了我们新的能力:由中央网信办、工信部、部共同指导,厦门市人民政府主办的中国人工智能峰会召开,百度尹世明表示,ABC+X的新型架构将会来带新的应用,“所谓的 ABC+X ,A是人工智能、B是大数据、C是算力,X则是目前一些最热的技术,比如边缘计算、5G、IOT、区块链。这个新的架构赋予了我们新的能力,把算力、数据、算法综合在一起,整合X,提供了全新的应用开发平台。基于此,可以有各种各样的应用得以重新的开发,重新的设计,带来新的效能。”(人民网)[2019/8/13]
04门限密钥管理
门限密钥管理通常使用某种密钥共享将用户密钥分割成多份。只要拥有某个最低份数的密钥分片就可用于重建用户密钥。门限密钥管理允许多个EOA控制单个帐户,允许用户对一个密钥拥有多个分片,允许用户在不损害主密钥的情况下保留分片作为备份,并且,允许在不造成安全隐患的前提下实现密钥分片重复使用。门限密钥管理模型的属性取决于用户保存每个密钥分片的位置。不同的钱包和方案根据实际用例制定了不同的方法。
声音 | Bart Preneel:我们解决了加密问题 但还没有解决信任问题:据btcwires报道,全球区块链共识大会今日在印度西孟加拉邦加尔各答举办。此次会议由该州政府信息技术和电子部主办,比利时区块链和密码学专家Bart Preneel出席会议并发言。Preneel称,区块链可以在共识、来源、不变性、终端、透明度、成本节约等方面发挥作用;我们现在已经解决了加密问题,但还没有解决信任问题。[2018/12/18]
05智能合约钱包模型
智能合约钱包不是密码,而是持有和管理用户资产的合约,由私钥或外部拥有的帐户管理。因此,智能合约钱包的属性同样取决于应用场具及其EOA的管理方式。与门限密钥管理类似,智能合约钱包具有多个EOA控制单个帐户的优点。此外,还可以利用抽象计算来实现诸如日常开支限制或权限之类的功能,从而保护用户资产。与较强的算力相伴而生的是更少的可组合性和更高的成本。智能合约钱包仅限于在其所在的区块链上使用,甚至被局限在L1和L2之间。智能合约钱包也不是一个简单的密钥,而是一个合约。因此,用户预期的简单本机函数无法工作。另外,尽管随着更快、更具可扩展性的解决方案的推出,成本有希望进一步降低。但是成本仍是目前存在的无法忽视的问题。
BK资本管理公司创始人:比特币,加密货币和区块链我们这一代最大的机会之一:BK资本管理公司的创始人Brian Kelly在接受CNBC的采访时称:“比特币,加密货币和区块链我们这一代最大的机会之一。”[2018/5/8]
解决方案
下面我们将介绍几个不同的产品。这些产品的特点有些差距甚微,但希望我们的总结能为您提供当前主流方案的概述。如有错漏之处,欢迎联络zhen@tor.us勘误。
Metamask
Metamask可用于普通的Chrome浏览器中访问,称为Chrome扩展钱包或移动钱包。Metamask可管理设备上的密钥,具有操作简单且非托管的特点,但需要将助记词和设备同步
Portis
使用密码管理器模型保存密钥。作为一个集成到DAPP中的web钱包,Portis利用用户的浏览器iFrame和域安全模型来保护用户的密钥。Portis有一个npm包,为开发者提供Web3支持。
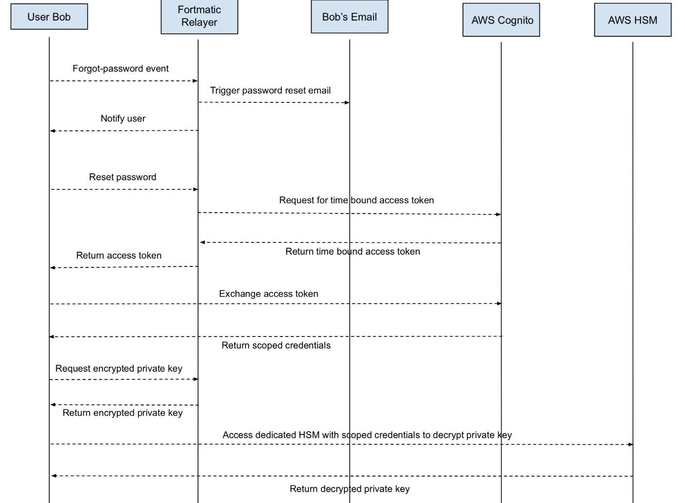
Fortmatic/Magic
由于Magic使用密码/电子邮箱组合,所以经常被误认为是密码管理器模型。然而,他们实际上是由HSM和AWS保管的。在深入挖掘Fortmatic的内在机制后,我们发现其博客也印证了我们的结论:

上图向我们展现了注册过程中的交互流程。其访问密钥的明确身份验证取决于调用凭据(AccessToken)。fortmaticrelayer和AWScognito也可以访问此调用凭据。Magic的密钥恢复过程印证了以上结论。除非您暴力破解用户的密码,密码管理器模型是不可能的实现密钥恢复的。但Magic可以在不知道您以前的密码的情况下,通过电子邮件发送、验证和重置您的密码。

Bitski
Bitski是托管类电子钱包。它们从不在前端或浏览器公开用户密钥,从而避免系统漏洞,提高安全性。
Argent
Argent使用智能合约钱包和存储在其移动应用程序中的密钥。Argent与其他Argent智能合约钱包共同实现社交恢复,甚至代表用户支付gas费用。
Authereum
Authereum同样是一款智能合约钱包,专为网络使用而设计,其EOA通过密码管理器模型进行管理。Authereum支持密钥恢复,整个恢复过程是通过附加并下载另一个密钥来完成的。
Torus/tKey
Torus实现了一个称为tKey的阈值模型。他们在设备、输入和Torus网络之间将用户密钥分片储存——用户可以从三者中任选两个来恢复自己的密钥。Torus网络共享/因子在其当前许可的节点参与者之间进一步分片。用户通过登录OAuth访问这些分片。当用户在不同的设备上使用tKey时,他们会增加所持有的分片数量,从而减少丢失密钥的可能。用户还可以选择增加他们的阈值,从而提高访问密钥的安全性,创造一种类似双因子验证的体验。
Fireblocks
Fireblocks也同样进行阈值密钥管理,但通常面向企业而不是个人级别。Fireblocks允许不同的个人以不同的配置来管理公司中的资产。
小结

流动性挖矿能否扩耕「SocialFi」?继GameFi、NFTFi陆续迎来爆发期之后,SocialFi概念也开始活跃起来.
“链上相城驱动未来”2021相城区区块链产业创新发展论坛是苏州市相城区政府联合零识区块链等发起的年度行业论坛.
DeFi在过去两年左右的时间才刚开始崛起,它距离普及化还处于非常早期的阶段。然而,我们已经看到“DeFi2.0”一词出现.
Polkadot生态研究院出品,必属精品大概一周前Kusama的第15个平行链插槽Auction结束,这意味着Kusama的第三批插槽的4次Auction已经全部结束,第四批次插槽也顺势开启.
原地址:https://medium.com/@behindthehandle/behind-the-handle-5-niran-babalola-375864c20c33作者:BehindT.
作为游戏玩家,当听到“战利品箱”这个词时,最先想到的可能是小额交易。事实上,电子游戏行业的发行商经常利用战利品盒、小额交易和他们自己的游戏货币来增加收入.